Orden de Producción

ALMACÉN

Orden de Producción

Se pueden registrar los pedidos de los clientes para crear una orden de producción y hacer que la fabricación se ajuste exactamente al pedido.

Para crear la orden de producción debe hacerlo desde apartado de Agencia\Gestión de Cargar, al añadir una nueva carga debe indicar que es de clase ALMACEN.

En la carga se indican los palets que pide el cliente y toda la información relacionada con su pedido: producto, envase, confección, marca, categoría, calibre, etc. Es posible además indicar en cada línea de carga un grupo de coste, si esto se hace cuando se fabrique un palet desde una orden, este heredará el grupo de coste.

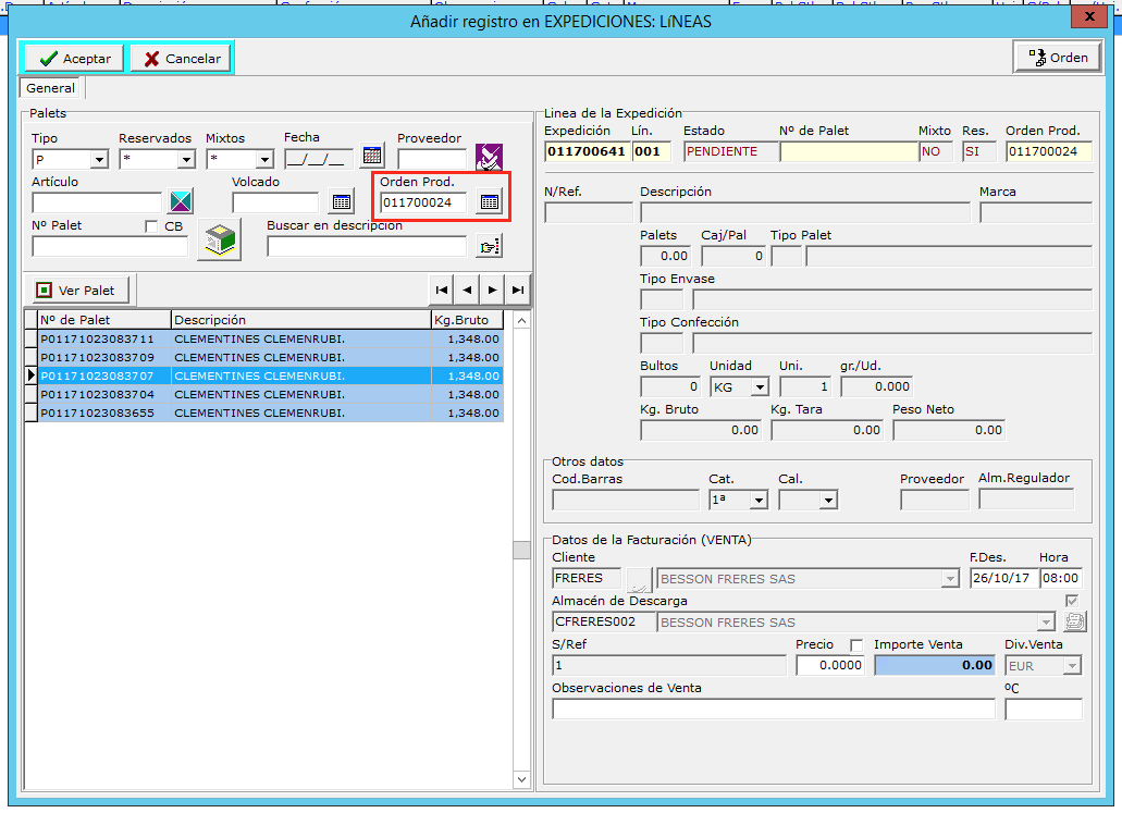
Cuando la carga se finaliza se creará una expedición sin líneas asociada a la orden de producción, esta expedición estará disponible en el apartado Almacén\Salidas. En esta expedición se cargarán los palets correspondientes a la orden una vez que hayan sido fabricados. No se crea ningún tipo de partida, en lugar de eso hay que fabricar los palets pedidos en la salida del volcado.

La producción de los palets se realizará desde Almacén/Volcados, en el apartado Palets de Salida. Al agregar un palet de salida tendremos la opción de fabricar a partir de la orden de producción. En la pantalla sólo se mostrarán las ordenes pendientes de fabricar.

Si la orden de producción tiene asociado un grupo de coste, se crearán los palets con dicho producto de coste, si no tiene grupo de coste entonces el sistema buscará entre los grupos de costes activos si hay alguno que responda al palet producido y si lo encuentra se lo asignará.

Con el botón se puede consultar el estado de una orden de producción, la mercancía pedida, los palets fabricados, los que quedan pendientes y los palets cargados en la expedición.

RECUERDE:En la expedición que se creó al finalizar la orden de producción sólo se pueden cargar palets correspondientes a esa orden de producción.

En el apartado de expediciones , al cargar el camión se podrá seleccionar los palets de la orden